
Admin Console

Import Utility

Self Service Portal
Centrally Managed Direct IP Printing
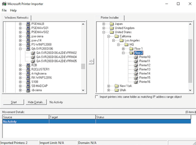
- Effortlessly import and migrate all printers with PrinterLogic's admin console
- Centrally manage end-user printers, drivers, device settings and preferences
- Automatically apply all changes made by the administrator to end-user printers
- Eliminate complicated scripting and GPOs
- Deploy printers based on AD user, group, OU or IP address range
- Limit functional IT workers with role-based access control
Self-Service Printer Installation Portal
- Empower end-users to self-install printers with a single click
- Provide optional floor plan maps to help locate and install printers
- Significantly reduce the number of help desk calls
Print Job Auditing and SNMP Monitoring
- Generate reports to proactively control costs and manage resources
- Track and audit print jobs by user, department, job title or printer
- Tie actual cost of printing to usage data
- Monitor physical printer statuses through SNMP
- Share print usage and costs with department managers
Simplified Remote Session and VDI Printing Environments
- Auto-deploy printers in sessions based on IP address of endpoint device
- Instantly create printers in the sessions and speed up login times
- Leverage VDI compression for print jobs across the WAN
Pull/Follow and Secure Printing
- Ensure print jobs are not released until the user is at printer to pick them up
- Release print jobs to any printer authorized to receive pull print jobs
- Utilize a browser, badge/card scanner or embedded control panel to release print jobs
Mobile, BYOD & Guest Printing
- Print natively from Android, iOS and Chromebook
- On- or off-network direct email-to-print functionality
- No software to install on device or additional printers needed

